Kurzexposé zur KNA© Methodik
Beispiel: Wettbewerbsstärke von Industrieausrüstungen
Problemstellung
Der Hersteller eines innovativen industriellen Abwasserreinigungssystems versuchte erfolglos, als später Folger in den bestehenden Markt einzudringen. Das verantwortliche Management wollte die Ursachen herausfinden und ermitteln, welche Maßnahmen erforderlich waren, um einen nachhaltigen Markterfolg zu erzielen.
Der KNA© Ansatz
Klicken Sie bitte auf die Abbildung zur Vergrößerung
Abb. 1: Das Ausgangsszenarium: Ein Kunde entscheidet sich unter Wettbewerbsbedingungen immer für den Anbieter, der ihm den höchsten von ihm tatsächlich wahrgenommenen Nutzen bietet.
Die Kundennutzenanalyse analysiert den Kaufentscheidungsprozess eines durchschnittlichen Kunden in einem definierten Markt. Der von ihm tatsächlich wahrgenommene Nutzen, der Kundennutzen ist ein direktes Maß für die Wettbewerbsstärke aller untersuchten Anbieter und für die Einschätzung zukünftiger Markterfolgspotentiale.
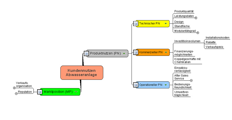
Methodische Vorgaben stellen sicher, dass dieser Kundennutzen umfassend über Teilnutzen in allen verkaufsrelevanten Bereichen erhoben wird. Es werden sowohl "harte" als auch "weiche" Einflussgrößen einbezogen. Eine solche "Kriterienstruktur" ist ein Abbild der tatsächlichen Marktbedürfnisse

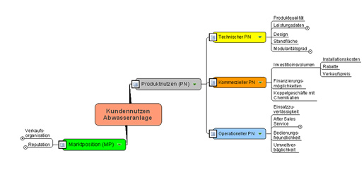
Klicken Sie bitte auf die Abbildung zur Vergrößerung
Abb. 2: Kriterienstruktur zur Erfassung des Kundennutzens einer industriellen Abwasseranlage.
[+] = Anordnung weiterer Unterkriterien auf mehreren Ebenen
Über ein lineares Scoring Verfahren werden die eigenen Leistungen und die der Wettbewerber erfasst. Ziel ist es, dass das eigene Unternehmen hohe Kundennutzenwerte erzielt, da diese ein direktes Maß für die eigene Wettbewerbsstärke sind.
Auswertemöglichkeiten
Istanalyse
Profilkurven zeigen in allen Details die eigene Leistungssituation im Vergleich zum Wettbewerb. Beispielhaft werden nachfolgend Stärken-Schwächenprofile gezeigt.

Klicken Sie bitte auf die Abbildung zur Vergrößerung
Abb. 3: Stärken - Schwächenprofil der industriellen Abwasseranlage. Diese Informationen sind gut für eine SWOT Analyse geeignet. Das Stärkenprofil eignet sich darüber hinaus gut für die Entwicklung einer Verkaufsargumentation. Im Schwächenbereich sind vor Allem Verbesserungsmaßnahmen zu entwickeln
Hier sind erhebliche Defizite für das eigene Unternehmen erkennbar, da die Schwächen aus-nahmslos an wichtigen Kriterien auftreten, wohingegen die Stärken eher unwichtige Kriterien betreffen. (Die Bedeutung der Kriterien im Kaufentscheidungsprozess der Kunden wird über den Stufengewichtungsfaktor "SW" beschrieben)
Entscheidungsunterstützung
Werden in einer KNA© Istanalyse Schwächen in der eigenen Wettbewerbsstärke aufgedeckt, sieht die KNA© Methodik Verfahrensschritte vor, die es erlauben, selbst bei komplexen Sachver-halten mit sehr viel Transparenz unternehmerische Entscheidungen zur Verbesserung der eigenen Wettbewerbsstärke zu treffen. Es werden wettbewerbsfähige Zielpositionen und entsprechende Handlungsempfehlungen entwickelt. Die Handlungsempfehlungen sind praktisch ein Marketing Mix, der in Bezug auf Ressourceneinsatz und zeitliche Wirksamkeit optimiert werden kann. Dabei wird nicht nur gesagt, was, sondern auch wie viel getan werden muss. Weitere Informationen dazu werden generiert.

Klicken Sie bitte auf die Abbildung zur Vergrößerung
Abb. 4: Beispiel eines mit KNA© Unterstützung entwickelten Marketing Mix'
Marktanteilsanalyse
Klicken Sie bitte auf die Abbildung zur Vergrößerung
Abb. 5 : Marktanteilsanalyse zur Bestimmung zukünftiger Markterfolgspotenziale
Mit dem Kundennutzen wird eine neue Orientierungsgröße zur Verfügung gestellt, die eine belastbare Einschätzung der eigenen Markterfolgspotentiale erlaubt, wie in nebenstehender Grafik gezeigt wird. Diese Grafik erlaubt z. B. folgende Aussagen:
- Erzielbare Marktanteile nach Umsetzung des Marketing Mix.
- Welche Kundennutzenwerte müssen bei bestimmten Zielmarktanteilen erreicht werden?
- die Plausibilisierung der Umsatzeinschätzungen von Geschäftsplänen.
